坚果加速器app下载

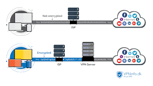
独立开发的独家代理协议,不受任何防火墙检测的干扰,常年高速稳定,永不断机。加速器 Direct 提供在线隐私服务,包括 加速器 和网络代理。

高燃!回顾世乒赛国乒包揽全部5项夺冠时刻

海关总署:防止柬埔寨非洲猪瘟传入我国

使用加密技术传输您的流量,让您实现真正的匿名访问。让您可以匿名地浏览网站,保护您的个人隐私。

特鲁多欢迎安倍来访,口误将日本说成中国

全网清库存逼瘫亚马逊中国?PC端无法访问

数量众多的全球高速服务器,任君选择;我们的的代理服务器,分布在十多个不同地区机房:美国、日本、新加坡、俄罗斯、加拿大、荷兰、法国、德国、英国、澳大利亚 等等。他们的计量计划是可共享的。

“乐清失联男孩”母亲一审被判处有期徒刑1年3个月

盖茨:去世后20年会关闭基金会 未来有富豪会接着做

它们支持 PPTP 和 Open加速器 协议。尽情享受超快的网络速度,就像开着配备超音速飞机发动机的装甲车一样驰骋于互联网世界。使你足不出户,浏览网络上最新的新闻。

坚果加速器app下载

美国两艘导弹级驱逐舰穿越台海 外交部:全程掌握

俄总参谋长:美欲借其全球反导系统剥夺俄反击能力

高燃!回顾世乒赛国乒包揽全部5项夺冠时刻

火箭该如何去限制杜兰特?腾讯NBA请你来支招

坚果加速器app下载

国际IEPL专线连接全球,高速稳定不限量。

从任何国家/地区观看电视、电影和体验赛事,不论你身处何方。

高品质线路任你选择,秒开各地站点无压力。